 |
|
Related Communities:
|
 |
|
 |
Hybrid architecture of Astrogrid and Mediator
Middleware
Overview:
Recently hybrid architecture integrating the Mediator Middleware (developed by IPI RAN) and AstroGrid
has been implemented at IPI RAN. Mediators are represented as CEA applications in the AstroGrid system.
There it a possibility to write queries in the Mediator native language Syfs, as well as in the ADQL language.
In case of ADQL interface, Astrogrid sees the mediator as if it were a DSA source. Two specific wrappers have been developed:
the wrapper to DSA resources connecting DSA resources to the mediator, and the wrapper to Astrogrid registers,
to realize metadata search by the mediator.

As an example of hybrid architecture application, the distant radio galaxy search problem, supported earlier solely by
means of AstroGrid (distant galaxy search problem)
has been experienced recently.
Use of astronomical resources was a weak part of the previous solution in AstroGrid. First, addition of new resources,
was quite hard to make in that environment. Secondly, XMatch is remote application, so we need to transfer data in a network,
and in case of SDSS the required amount of data is huge.
These problems were solved in case of mediator usage, replacing first two steps in which distant galaxy candidates were searched.
Extraction of images has ben done as by means of Aladin in AstroGrid.
Mediator Schema Fragment
Used Applications:
- MediatorCEA (ivo://ipi.ac.ru/executeSyfsQuery)
This application executes Syfs query to a subject
Mediator. Today MediatorCEA is registred which provides integrated access to RC Catalog, First Catalog and SDSS catalog.
- GetImage (ivo://ipi.ac.ru/submitAladinScript)
This application submits script written on the Aladin script language. This script has two parameters #Ra, #Dec.
Schemas of Information Resources (SDSS, RC, FIRST)
Syfs Query Example:
{{ r(x/[ra, de, name, name1, ra1, de1])
:-radioCatalogData(y/[name, ra: spatialCoord.ra, de: spatialCoord.de])
& opticalCatalogData(x/[name1: name, ra1: spatialCoord.ra, de1: spatialCoord.de, colorIndexURG, deltaColorIndexURG])
& matchCatalog(y, x, 45, 45, b) & b = true
& ra >= 120.0 & ra <= 255.0 & de >= 4.39 & de <= 5.61
& ra1 >= 120.0 & ra1 <= 255.0 & de1 >= 4.39 & de1 <= 5.61
& colorIndexURG > deltaColorIndexURG }}
Syfs language description is presented here (Appendix F)
Example of Aladin script used in distant galaxy search task:
reset;
grid;
get aladin(DSS2,F) #Ra #Dec 5';
sync;
get DSS.ESO(DSS1,14.1,14.1) #Ra #Dec 5';
sync;
get SDSSDR3 #Ra #Dec 5';
sync;
get NVSS(0.2,15.0,Stokes I,Sine) #Ra #Dec 5';
sync;
contour 4;
get Vizier(VIII/65/nvss) #Ra #Dec 5';
sync;
get FIRST(10) #Ra #Dec 5';
sync;
contour 4;
get Vizier(VIII/71/first) #Ra #Dec 5';
sync;
get Vizier(VIII/42/txs) #Ra #Dec 5';
sync;
get Vizier(J/A+AS/87/1/table1) #Ra #Dec 5';
sync;
get SDSSDR3cat #Ra #Dec 1';
sync;
get VizieR(2mass) #Ra #Dec 1';
sync;
get VizieR(USNOB) #Ra #Dec 1';
sync;
show 1;
hide NVSS FIRST;
zoom 4x;
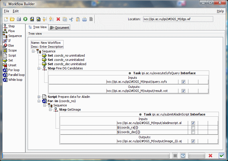
Workflow for distant galaxy search problem
Workflow consists of 3 steps:
- Mediator part - search of distant galaxy
candidates
- Prepare data for Image Retrieval tool (workflow script)
- Get images in cycle (GetImage)
Next is an example of result image opened in Aladin:
Perfomance
10 test runs of the first step have been repeated for a mediator performance estimation in the hybrid architecture. Average time of the mediator task run in the AstroGrid took 26 seconds, minimum time - 19 seconds, maximum time - 42 seconds. The difference can be explained by the distributed environment of the run. RCcatalogue has been located as DSA resource of the Astrogrid installation at IPI RAN (Moscow). Radio catalogue FIRST has been located as a database on a server at IPI RAN.
Optical catalogue SDSS is located in the USA. According to the execution plan, data from radio resources were transferred to USA and loaded into SDSS where radio and optical data were crossmatched and the result was transferred into MySpace located on the AstroGrid installation at IPI RAN (Moscow).
|
|